23.4 Utilisation de la fonction de traduction d'ID Plug-and-Play (PnP)

« Plug-and-Play » (PnP) désigne la fonctionnalité du système d'exploitation Windows qui prend en charge la connectivité, la configuration et la gestion avec des périphériques Plug-and-Play natifs. Sous Windows, cette fonctionnalité facilite la découverte des périphériques matériels compatibles PnP connectés à un bus PnP. Le fabricant des périphériques compatibles PnP leur assigne un ensemble de chaînes d'identification de périphérique. Ces chaînes sont intégrées dans le périphérique lors de la fabrication. Elles sont essentielles au fonctionnement de PnP : elles font partie de la source d'informations de Windows utilisée pour faire correspondre le périphérique au pilote approprié.

Lorsque le serveur PlateSpin découvre des workloads et le matériel correspondant disponible, la découverte inclut ces ID PnP et le stockage des données en tant que détails de ces workloads. PlateSpin utilise ces ID pour déterminer les pilotes qui doivent être insérés, le cas échéant, au cours d'une opération de conversion. Le serveur PlateSpin gère une base de données d'ID PnP pour les pilotes associés de chacun des systèmes d'exploitation pris en charge. Dans la mesure où Windows et Linux utilisent des formats différents pour les ID PnP, un workload Windows découvert par le disque virtuel Linux Migrate contient des ID PnP de type Linux.

Ces ID adoptent un format cohérent, de sorte que PlateSpin puisse appliquer une transformation standard à chacun d'eux afin de déterminer l'ID PnP Windows correspondant. La transaction s'effectue automatiquement à l'intérieur du produit PlateSpin. Cette fonctionnalité vous permet (à vous ou à un technicien de l'équipe d'assistance) d'ajouter, de modifier ou de supprimer des assignations PnP personnalisées.

Procédez comme suit pour utiliser la fonction Traduction d'ID PnP :

  1. Lancez l'outil Gestionnaire de pilotes PlateSpin et connectez-vous au serveur PlateSpin.

  2. Dans l'outil Gestionnaire de pilotes PlateSpin, sélectionnez l'onglet Traduction d'ID PNP pour ouvrir la liste Traduction d'ID PNP qui contient les assignations d'ID PnP personnalisées connues.

  3. Cliquez sur Ajouter dans la liste pour ouvrir la boîte de dialogue de création d'assignation d'ID PNP.

  4. Ajoutez un ID PnP Linux dans le champ d'ID PnP Linux.

    1. (Conditionnel) Entrez l'ID PnP Linux que vous souhaitez utiliser, si vous le connaissez.

      ou

    2. (Conditionnel) Sélectionnez un ID d'un workload découvert précédemment :

      1. Cliquez sur Sélectionner en regard du champ d'ID PnP Linux pour ouvrir la boîte de dialogue de sélection de l'ID PnP Linux.

      2. Dans la boîte de dialogue, cliquez sur l'option de sélection de la machine pour afficher la liste des machines découvertes précédemment par le disque virtuel Linux PlateSpin.

      3. Mettez en surbrillance l'un des périphériques de la liste, puis cliquez sur Sélectionner pour remplir la liste dans la boîte de dialogue de sélection de l'ID PnP Linux.

      4. Sélectionnez un périphérique dans la liste, puis cliquez sur OK pour appliquer la transformation standard à l'ID PnP et l'afficher dans la boîte de dialogue de création d'une assignation d'ID PNP.

  5. Ajoutez un ID PnP Windows dans le champ d'ID PNP Windows.

    1. (Conditionnel) Entrez l'ID PnP Windows que vous souhaitez utiliser, si vous le connaissez.

      ou

    2. (Conditionnel) Cliquez sur Sélectionner en regard du champ d'ID PnP Windows pour ouvrir un outil d'assignation présentant trois méthodes qui facilitent l'assignation d'un ID PnP Windows :

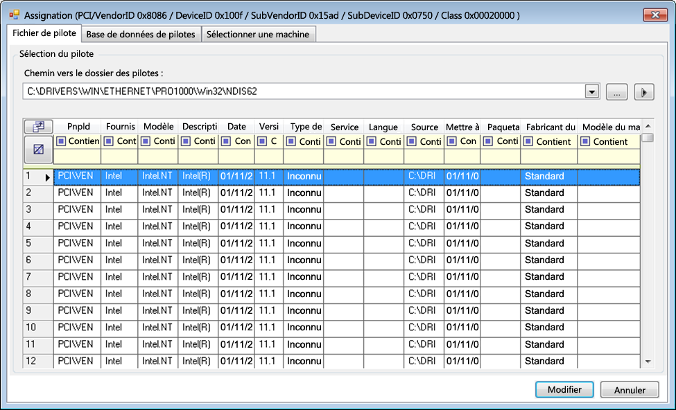
      • Sous l'onglet Fichier de pilote, recherchez et sélectionnez un fichier de pilote Windows (c'est-à-dire un fichier portant l'extension *.inf), sélectionnez l'ID PnP de votre choix, puis cliquez sur Modifier.

      • Sous l'onglet Base de données de pilotes, recherchez et sélectionnez la base de données de pilotes existante, sélectionnez l'ID PnP correct, puis cliquez sur Modifier.

      • Sous l'onglet Sélectionner une machine, cliquez sur Sélectionner une machine, puis dans la liste des machines Windows découvertes à l'aide de la découverte dynamique, sélectionnez une machine, cliquez sur OK pour en afficher les périphériques, sélectionnez l'ID PnP de votre choix et cliquez enfin sur Modifier.

      IMPORTANT :si vous sélectionnez un ID PnP Windows pour lequel aucun paquetage de pilotes n'est installé, une erreur risque de se produire lors de la conversion.

  6. Dans la boîte de dialogue de création d'une assignation d'ID PNP, vérifiez que les ID PnP Linux et Windows corrects sont sélectionnés, puis cliquez sur OK pour afficher la page « Traduction d'ID PNP » du Gestionnaire de pilotes PlateSpin.

  7. (Facultatif) Pour modifier ou supprimer l'assignation dans la liste Traduction d'ID PNP, sélectionnez le modèle d'assignation, puis cliquez sur Supprimer ou Modifier en fonction de l'opération que vous souhaitez effectuer.

    L'option Supprimer supprime simplement l'assignation (après l'affichage d'une boîte de dialogue de confirmation).

    Pour modifier l'assignation :

    1. Cliquez sur Modifier pour ouvrir la boîte de dialogue de création d'une assignation d'ID PNP.

    2. Effectuez à nouveau l'Étape 5 pour modifier l'ID PnP Windows.

      REMARQUE :l'ID PnP Linux ne peut être ni sélectionné, ni modifié.